行政处罚设定权限仅限法律吗?

这个说法是不正确的,这是一个常见的误解,根据中国《行政处罚法》的规定,行政处罚的设定权限是分层次的,...

广东合润投资发展有限公司有何业务布局?

公司基本信息公司名称: 广东合润投资发展有限公司成立日期: 2013年11月13日 (距今已有10余...

精选导读

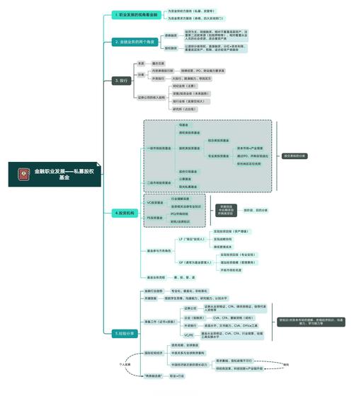
私募股权投资基金管理办法如何规范行业发展?

2024最新版《私募股权投资基金管理办法》深度解读:合规要点、操作流程与避坑指南Meta描述: 本文全面解析2024年最新私募股权投资基金管理办法,涵盖核心监管要求、基金设立、募集、投资、管理与退全流程合规要点,为GP/LP提供实用避坑指南,助您把握新规下的投资机遇与合规挑战,引言:为什么新《私募股...

婚内离婚协议书有法律效力吗?

婚内离婚协议书本身在签署后是具有法律效力的,但它所约定的内容(特别是人身关系和财产分割)的最终法律效力,取决于协议是否成功履行,即是否最终办理了离婚登记手续,可以分为两种情况:已办理离婚登记: 协议完全有效,具有法律约束力,未办理离婚登记: 协议部分有效,部分无效,下面我们来详细拆解这两种情况以及相...

电信诈骗信用卡的钱还要还吗?

这是一个非常重要且常见的问题,答案是:需要还,虽然您的钱是被电信诈骗分子骗走的,但您和银行之间的借贷关系是真实且合法的,这笔钱是银行根据您的信用卡额度预先垫付给您的(或直接转给了骗子),因此您对银行负有还款义务,您需要还钱的对象是银行,而不是骗子,骗子是犯罪分子,您是受害者,而银行是向您提供信贷服务...

河南嘉晟宏安投资担保公司靠谱吗?

核心信息摘要公司状态:吊销,未注销根据国家企业信用信息公示系统等公开渠道查询,河南嘉晟宏安投资担保有限公司 的状态为 “吊销,未注销”,“吊销” 是工商管理部门的一种行政处罚,意味着公司因违法经营(如长期未年报、虚假登记、严重违规等)被吊销了营业执照,公司丧失了合法的经营资格,“未注销” 表示虽然公...

诈骗罪刑拘一般多少天?

诈骗罪的刑事拘留一般期限是14天,但最长可以达到37天,下面为您详细解释这个期限是如何计算的,以及在不同阶段案件会如何发展,刑事拘留的法定期限刑事拘留是公安机关在侦查阶段对现行犯或重大嫌疑分子采取的临时性强制措施,其期限分为两个阶段:第一阶段:普通拘留期限(最长14天)计算起点:从公安机关执行拘留的...

投资10万元开沙场,启动资金够吗?

这是一个非常具体且实际的问题,用10万元人民币投资开沙场,可能性极低,几乎不可能实现一个合规、能持续盈利的沙场,这10万元对于开办一个沙场来说,是远远不够的,我们可以从两个方面来详细分析:为什么10万不够,以及如果真的想开沙场,大概需要多少钱,为什么10万元远远不够?开办一个沙场,其成本可以分为两大...

合同诈骗罪立案八种标准具体指什么?

核心立案标准:数额较大根据《最高人民检察院、公安部关于公安机关管辖的刑事案件立案追诉标准的规定(二)》第七十七条的规定,以非法占有为目的,在签订、履行合同过程中,骗取对方当事人财物,数额在二万元以上的,应予立案追诉,重要提示:2万元是全国统一的基本门槛,各省、自治区、直辖市高级人民法院和人民检察院可...

2025诈骗赃款追缴条例如何保障受害者权益?

首先需要明确的是,中国目前没有一部名为《诈骗赃款追缴条例》的独立法规,关于诈骗赃款的追缴,主要依据的是《中华人民共和国刑法》的原则性规定,以及由最高人民法院和最高人民检察院联合发布的司法解释,您提到的“2015年”,最核心、最相关的文件是:《最高人民法院、最高人民检察院关于办理诈骗刑事案件具体应用法...

2025诈骗电话内容有哪些新套路?

2016年电信诈骗的核心特点前,先要把握2016年的几个核心特点:精准化: 骗子不再盲目拨打,而是通过非法渠道获取受害者的姓名、身份证号、手机号,甚至近期购物记录、航班信息等,使开场白极具迷惑性,权威化: 诈骗角色多为“公检法”机关、银行、通信运营商等官方或半官方机构,利用人们对权威的敬畏心理进行恐...

上海商投创投投了哪些项目?

公司概览公司名称: 上海商投创业投资有限公司成立时间: 2015年注册资本: 30亿元人民币公司性质: 国有独资企业实际控制人: 上海国有资本投资有限公司(简称“上海国投”,是上海市属大型国有金融投资平台),公司定位: 聚焦于战略性新兴产业的专业化、市场化、国际化的国有创业投资平台,它不仅仅是财务投...